STEAM 教育作为一种重实践的跨学科教育方法,其教授方式与传统的教育模式存在着显著的差异,对于教育者的要求也不尽相同。一名“菜鸟”机器人教师如何快速进阶为合格的教师呢?我们将从新人师资培训的角度为大家揭秘机器人老师的成长之路!
培 训 计 划 与 考 核
在给新人进行培训时,大家一般都会做一个培训计划。这里我们列举了一个“3天”新人入门方案,可以快速让一位新人成长为一名合格的助教。并配备相应的考核表、课堂记录表、反馈回执等便于检验培训的成果。
3天新人入门计划
新人老师可以从理论技巧、技术能力、授课实操以及销售技巧4大方面进行入门和提升。我们分享了一份精美的培训课件给大家,有需要的可以直接拿去使用。

精美培训课件示例
教 育 理 念 与 方 法
教育理念
作为一名教师,首先要了解的即是教育学、儿童生理学、儿童心理学相关的教育理论。此部分内容博大精深,在此我们只做简单介绍,老师们感兴趣可以在网上搜罗相关资料自行学习。
其次即为STEAM教育理念对应的指导思想,以及乐高教育理念。STEAM教育理念最早是美国政府提出的教育倡议,为加强美国K12关于科学、技术、工程、艺术以及数学的教育。
其他国际主流的教育理念:多元智能理论、构建主义理论、学习金字塔理论等。


(以上理念均已整理至“教育理念汇总”文件夹中)
儿童时期的划分
知己知彼
STEAM教育面对的学生大多数在12岁以下,教育者要做到对儿童心理有所了解,才能做好日常的教学和课堂管理工作。
如果把儿童看成教育的对向,则可以简单划分为四个阶段,婴幼儿0-3岁,学龄前3-6岁,学龄(小学)6-12岁,青春期(中学)12-18岁。
儿童神经系统发育曲线
0-6岁:儿童大脑快速发育的时期,这一阶段家庭教育对儿童的成长至关重要。
6-12岁:儿童右脑最活跃的时期,这一时期的STEAM教育很契合儿童身心发展需求。一定要把握好这一阶段的教育。
6-12岁又被称作为学龄,在传统教育中处于小学阶段,是孩子开始系统学习的时期,这一时期的儿童具有以下特点:身体发展趋于平稳、认知发展逐步完善、社会发展开始形成、学习成为主导活动。
12-18岁:青春期,是儿童进入社会的预备期。
想了解更多相关内容,可以购买《儿童发展心理学》这类的教科书或儿童教育专家如孙瑞雪、尹建莉老师的作品,进行详细研读。
道、业、惑
传道授业解惑
古之学者必有师。师者,所以传道受业解惑也。— —《师说》韩愈
传何道
首先是道,主要是道理的范畴,包括生活的常识,人生的道理.。想要做个好老师就要首先做好人,然后传好道。
明确尊师重道的前提、培养互助分享的精神、锻炼积极主动的心态、帮助学生养成各项良好的习惯。
授何业
其次是业,总的来说就是各项学业,以知识为核心,并传授一些学习和思考的方法。想要做个好老师,就要保证自己专业知识过硬,并要善于总结,然后以最恰当的方法,让学生掌握。
课业、学问、学术逐层递进。鼓励学生参与比赛、培养学生能力。
解何惑
最后是惑,惑可以理解为在此过程中产生的困惑,或者学生自身就存在的问题。想要做个好老师,就是要解决各种问题,并且最终能够让学生有信心,有能力自己解决问题。
道理之惑、学业之惑、成长之惑、家长之惑。
素质提升
一位优秀的教育者不仅要了解学生的基本状况和教师应尽的义务,还要提升教育素质能力。优秀教育者的基本素质体现在亲和力、语言表达和逻辑思维三个方面。
亲和力:源于人对人的认同和尊重,是心灵上的通达与投合。尊重和博爱就是亲和力的关键内涵。
语言表达:则需要做到以下四个方面:言之有物、言之有序、准确表达、方式幽默。
逻辑思维:培养强大的逻辑思维要做到以下三点:认清本质、理清关系、看清变化。
教学体系
关于机器人教育的教学体系纷繁复杂,此处我们仅列举出了3个标准,它们分别是:《义务教育小学科学课程标准》、《NGSS:美国新一代科学教育标准》、《A New Model 八大综合能力评价体系》。另外还有乐高官方学龄课程评估体系等,供大家参考。
教学方法
机器人课堂用到的最多教学方法,那就属“4C教学法”了。
4C教学法— —根据皮亚杰“建构主义”、杜威“思维五步”、布鲁纳“发现式教学”等著名教育理论方法,形成的乐高“4C”教学模式,即“联系-建构-反思-拓展”。
乐高4C教学法
除此之外,课堂教学灵活性极强,我们也梳理了一些实操时常见的问题,希望此部分经验能够帮助大家在教学中更加注重和孩子的互动、引导。
儿童教育实操经验分享表
知 识 工 具 技 术
入门基础知识
认识机器人,了解其零件和组成,理解其机械传动原理及传感器工作原理、学习机器人程序编写、了解机器人相关的竞赛活动等。
教学工具
常用的教学用具有EV3场地练习高清图纸、乐高尺、乐高搭建模拟软件LDD等。
机械结构
系统了解机器人的机械结构可分为四步:认识常见结构、探析稳固结构、设计简单结构、欣赏经典结构。
搭建技巧
将教具进行分类,根据常见的LEGO基本结构进行固定,使用滑轮/齿轮/链条/齿条等常见的传动方式进行传动、然后安装传感器,并进行造型设计。这里汇总了多种搭建技巧供您学习。
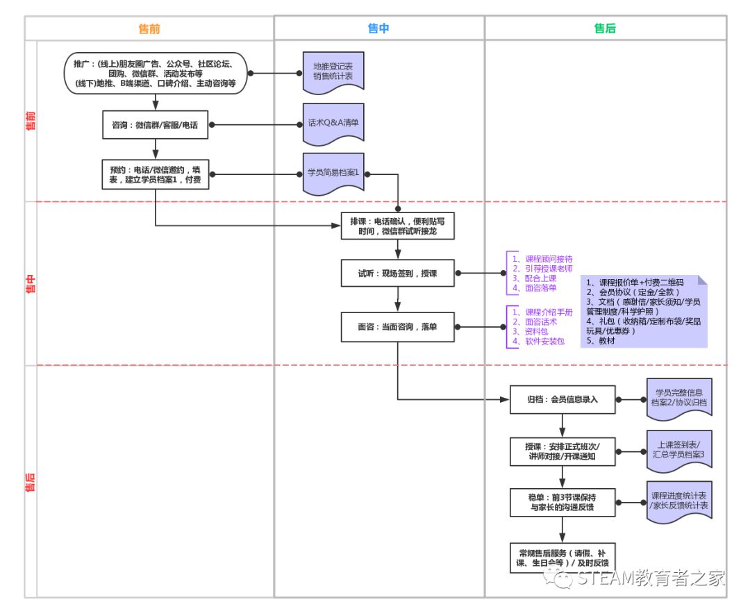
销 售 流 程 与 技 巧
销售流程
销售工作流程示例:
一、地推及网络宣传
二、电话邀约
三、面咨
四、签单及开课准备
五、开课及稳单
六、会员售后服务
七、销售漏斗数据分析
此外需要注意定金转全款、引导多年单等销售方式。
销售流程图
销售技巧
我们为大家整理了两份销售人员培训资料,一是销售全流程的培训内容,二是当面咨询的技巧。
销售全流程转化漏斗
“面咨五步走”模型
来源:“STEAM教育者之家”微信公众号
LED点阵屏通过LED(发光二极管)组成,以灯珠亮灭来显示文字、图片、动画、视频等,是各部分组件都模块化的显示器件,通常由显示模块、控制系统及电源系统组成。
老于从今年开始入坑HomeAssistant,折腾这么旧,这次用ESP32-CAM做了个摄像头,这次就介绍下老于的折腾过程吧。
Micro:bit提供网页在线工具和可以安装在本地的离线工具。
编码器,是一种用来测量机械旋转或位移的传感器。它能够测量机械部件在旋转或直线运动时的位移位置或速度等信息,并将其转换成一系列电信号。
Pin 类是 machine 模块下面的一个硬件类,用于对引脚的配置和控制,提供对 GPIO 的操作方法。
Python 定义了五个标准数据类型,用于存储不同类型的数据。
近日,开源领域的 Linux 操作系统也成为了 To infinity and Beyond 的一员,乘坐美国“毅力”号火星车成功在火星赤道以北的耶泽罗陨石坑着陆。
要生成随机数,可以使用Arduino随机数函数random()。
家长想合理激励和支持孩子的STEM学习,意味着要先知道STEM是什么,同时,应该有这方面的思维与计划。